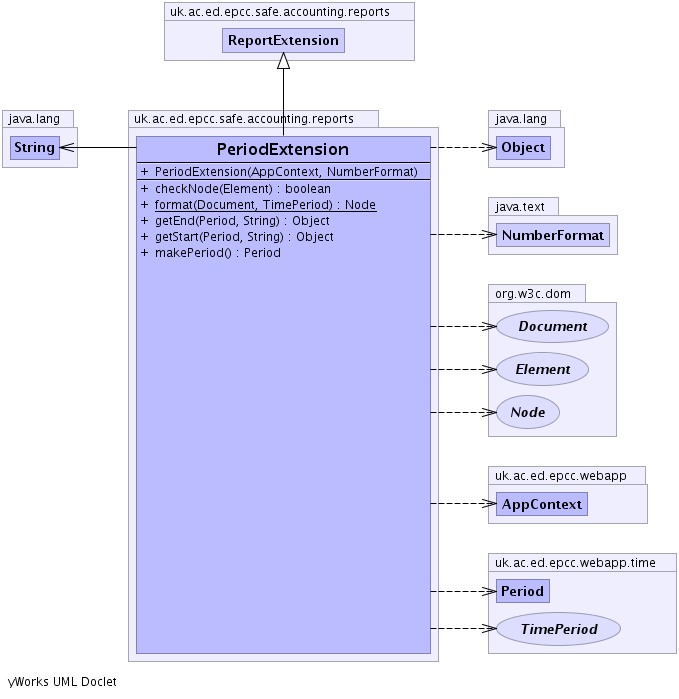
public class PeriodExtension extends ReportExtension
DAY, df, END_TIME, EXPRESSION_PREFIX, FILTER_ELEMENT, FILTER_LOC, FORMATTER_PREFIX, HOUR, MINUTE, MONTH, nf, NUMBER_OF_SPLIT_UNITS, NUMBER_OF_SPLITS, params, PERIOD_ELEMENT, PERIOD_NS, PRODUCER_ELEMENT, SECOND, SPLIT_UNIT, START_TIME, timestampFormat, WEEK, YEARconn, DESCENDING_ATTR, FILTER_AND_ELEMENT, FILTER_CONTAINER_ELEMENT, FILTER_EQ_ELEMENT, FILTER_NOT_NULL_ELEMENT, FILTER_NULL_ELEMENT, FILTER_OR_ELEMENT, FILTER_ORDER_BY_ELEMENT, FILTER_PRODUCER_ELEMENT, FORMAT_ATTR, parse_vis, PROPERTY_ELEMENT, TIME_BOUNDS_ELEMENT, VALUE_ELEMENT| Constructor and Description |
|---|
PeriodExtension(uk.ac.ed.epcc.webapp.AppContext conn,
java.text.NumberFormat nf) |
| Modifier and Type | Method and Description |
|---|---|
boolean |
checkNode(org.w3c.dom.Element e)
Consider this element for validity.
|
static org.w3c.dom.Node |
format(org.w3c.dom.Document doc,
uk.ac.ed.epcc.webapp.time.TimePeriod p)
static formatting method.
|
java.lang.Object |
getEnd(uk.ac.ed.epcc.webapp.time.Period p,
java.lang.String format)
get Period start date for display to user
|
java.lang.Object |
getStart(uk.ac.ed.epcc.webapp.time.Period p,
java.lang.String format)
get Period start date for display to user
|
uk.ac.ed.epcc.webapp.time.Period |
makePeriod()
Default period of previous Calendar month
|
addDeveloperError, addError, addError, addError, addFilterElement, addReference, convert, debug, display, displayByClass, empty, format, format, formatByClass, formatObject, getBooleanParam, getDefaultTableFormatPolicy, getDocument, getErrors, getExpression, getFormatter, getFormParameter, getIntParam, getIntParamNS, getNumberParam, getParameterRef, getParamExpressionValue, getProperty, getPropertyExpression, getSelectClause, getTag, getTag, getTag, getTag, getValue, hasParam, hasParameterRef, makePeriod, makeString, parseNumber, parseNumberWithDef, setParams, setTime, setUseReferencegetAttribute, getContext, getDateProperties, getExpression, getParam, getParamElement, getParamElementNS, getParamNS, getParamNSWithDefault, getParamWithDefault, getRecordSelectElement, getText, getValueParser, getValueParser, hasChild, parse, setPolicypublic PeriodExtension(uk.ac.ed.epcc.webapp.AppContext conn,
java.text.NumberFormat nf)
throws javax.xml.parsers.ParserConfigurationException
javax.xml.parsers.ParserConfigurationExceptionpublic static org.w3c.dom.Node format(org.w3c.dom.Document doc,
uk.ac.ed.epcc.webapp.time.TimePeriod p)
doc - p - public java.lang.Object getStart(uk.ac.ed.epcc.webapp.time.Period p,
java.lang.String format)
p - format - public java.lang.Object getEnd(uk.ac.ed.epcc.webapp.time.Period p,
java.lang.String format)
p - format - public uk.ac.ed.epcc.webapp.time.Period makePeriod()
throws java.lang.Exception
java.lang.Exceptionpublic boolean checkNode(org.w3c.dom.Element e)
throws TemplateValidateException
TemplateValidatorcheckNode in interface TemplateValidatorcheckNode in class ReportExtensionTemplateValidateExceptione - Element to be considered