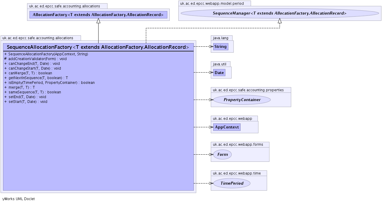
T - public class SequenceAllocationFactory<T extends AllocationFactory.AllocationRecord> extends AllocationFactory<T> implements uk.ac.ed.epcc.webapp.model.period.SequenceManager<T>
AllocationFactory where the allocations form non-overlapping sequences| Modifier and Type | Class and Description |
|---|---|
class |
SequenceAllocationFactory.SequenceCreationValidator |
AllocationFactory.AllocationDelete, AllocationFactory.AllocationEdit, AllocationFactory.AllocationRecord, AllocationFactory.AllocationValidator, AllocationFactory.AllocationView, AllocationFactory.CreateAllocation, AllocationFactory.ListenerCreateValidator, AllocationFactory.ListenerUpdateValidator, AllocationFactory.ReturnIndexTransitionParseUsageRecordFactory.ParseTableRegistry, ParseUsageRecordFactory.RescanTableTransition<P extends ParseUsageRecordFactory>UsageRecordFactory.UseDataObjectPropertyFactory.DataObjectTableRegistryuk.ac.ed.epcc.webapp.model.data.DataObjectFactory.CounterMapper, uk.ac.ed.epcc.webapp.model.data.DataObjectFactory.DataObjectAcceptFilter, uk.ac.ed.epcc.webapp.model.data.DataObjectFactory.DataObjectInput, uk.ac.ed.epcc.webapp.model.data.DataObjectFactory.DataObjectIntegerInput, uk.ac.ed.epcc.webapp.model.data.DataObjectFactory.DestFilter<T extends uk.ac.ed.epcc.webapp.model.data.DataObject>, uk.ac.ed.epcc.webapp.model.data.DataObjectFactory.ExistsMapper, uk.ac.ed.epcc.webapp.model.data.DataObjectFactory.FilterAdapter, uk.ac.ed.epcc.webapp.model.data.DataObjectFactory.FilterCounter, uk.ac.ed.epcc.webapp.model.data.DataObjectFactory.FilterExists, uk.ac.ed.epcc.webapp.model.data.DataObjectFactory.FilterIterator, uk.ac.ed.epcc.webapp.model.data.DataObjectFactory.FilterSet, uk.ac.ed.epcc.webapp.model.data.DataObjectFactory.Finder, uk.ac.ed.epcc.webapp.model.data.DataObjectFactory.MatchFilter, uk.ac.ed.epcc.webapp.model.data.DataObjectFactory.ReferenceAcceptFilter<R extends uk.ac.ed.epcc.webapp.Indexed,T extends uk.ac.ed.epcc.webapp.model.data.DataObject>, uk.ac.ed.epcc.webapp.model.data.DataObjectFactory.ReferencedAdapter<I extends uk.ac.ed.epcc.webapp.Indexed>, uk.ac.ed.epcc.webapp.model.data.DataObjectFactory.ReferenceIterator<I extends uk.ac.ed.epcc.webapp.Indexed>, uk.ac.ed.epcc.webapp.model.data.DataObjectFactory.RemoteFilter<T extends uk.ac.ed.epcc.webapp.model.data.DataObject>, uk.ac.ed.epcc.webapp.model.data.DataObjectFactory.SortingDataObjectInput, uk.ac.ed.epcc.webapp.model.data.DataObjectFactory.TimeAcceptFilter<T extends uk.ac.ed.epcc.webapp.model.data.DataObject>, uk.ac.ed.epcc.webapp.model.data.DataObjectFactory.TimeFilterINDEX, VALUE_COLTEXTINSERTED_TIMESTAMP, logAUTO_CUTOFF_FEATURE, cutoffsAUTO_CREATE_TABLES_FEATURE, resALLOCATION_ADMIN| Constructor and Description |
|---|
SequenceAllocationFactory(uk.ac.ed.epcc.webapp.AppContext c,
java.lang.String table) |
| Modifier and Type | Method and Description |
|---|---|
protected void |
addCreationValidator(uk.ac.ed.epcc.webapp.forms.Form f) |
void |
canChangeEnd(T current,
java.util.Date d) |
void |
canChangeStart(T current,
java.util.Date d) |
boolean |
canMerge(T first,
T second) |
T |
getNextInSequence(T current,
boolean move_up) |
boolean |
isEmpty(uk.ac.ed.epcc.webapp.time.TimePeriod period,
PropertyContainer sequence) |
T |
merge(T first,
T second) |
boolean |
sameSequence(T a,
T b) |
void |
setEnd(T period,
java.util.Date d) |
void |
setStart(T period,
java.util.Date d) |
accept, addIndexTable, addUpdateValidator, addValueToTable, allowTransition, buildCreationForm, buildFilterForm, canModify, canSplit, canView, checkCreate, editEnds, getAllocationProperties, getDateInput, getEditMarker, getFilterSelector, getHelp, getID, getIndexProperties, getLabel, getListProperties, getLogContent, getOptional, getOverlapSelector, getSelectors, getSplitProperties, getSummaryContent, getSummaryProperties, getSummaryTable, getTarget, getTarget, getTargetName, getTopContent, getTransition, getTransitionProvider, getTransitions, getTranslations, lookupTransition, makeAllocationProperties, makeBDO, makeIndexProperties, makeListeners, makeTransitions, notifyAggregate, notifyCreated, notifyDeleted, notifyMerge, notifyModified, notifySplit, roundSplitValue, splitgetDescription, makePlugInOwnerallowReplace, bootstrapTable, commitRecord, customAccessors, deleteRecord, endParse, findDuplicate, getAccessorMap, getDefaultTableSpecification, getFinder, getParser, getPolicies, isComplete, makeParseTarget, makeTableRegistry, parse, prepareRecord, release, rescan, resetStructure, splitRecords, startParse, updateRecordgetDerivedProperties, getImplemenationInfo, getIndexedReductionMap, getPeriodFilter, getReduction, getReductionMapcompatible, compatible, find, getFilter, getFilter, getIterator, getIterator, getNullFilter, getOrderFilter, getProperties, getRecordCount, getRelationFilter, getSelectClauseFilter, getSQLExpression, getValues, hasProperty, updategetTableTransitionID, getTableTransitionRegistryall, allowPreSelect, canCreate, canUpdate, customiseForm, equals, exists, find, find, find, find, find, getAllIterator, getComposite, getComposites, getConfigTag, getContext, getCount, getDefaults, getFormCreator, getFormUpdate, getIndex, getInput, getInput, getIterator, getLogger, getMaxIdentifierLength, getNullable, getOrder, getProperty, getReferenced, getReferenceFieldType, getResult, getSelectFilter, getSupress, getTag, getUniqueIdName, hashCode, isMine, isMine, isMyReference, isValid, makeBDO, makeObject, makeRecord, makeReference, makeReference, makeSet, OrderBy, postCreateTableSetup, restrictDefaultInput, setContext, setContext, setContextWithMake, setProperty, toStringclone, finalize, getClass, notify, notifyAll, wait, wait, waitcanSplit, getDateInput, getEditMarker, splitgetImplemenationInfo, hasPropertycompatiblecompatible, getIterator, getIterator, getRecordCount, getValuesgetFindergetIndexedReductionMap, getReduction, getReductionMapgetDerivedProperties, getTagpublic SequenceAllocationFactory(uk.ac.ed.epcc.webapp.AppContext c,
java.lang.String table)
public boolean sameSequence(T a, T b) throws InvalidPropertyException
InvalidPropertyExceptionpublic boolean canMerge(T first, T second)
canMerge in interface uk.ac.ed.epcc.webapp.model.period.SequenceManager<T extends AllocationFactory.AllocationRecord>canMerge in class AllocationFactory<T extends AllocationFactory.AllocationRecord>public T merge(T first, T second) throws java.lang.Exception
merge in interface uk.ac.ed.epcc.webapp.model.period.SequenceManager<T extends AllocationFactory.AllocationRecord>java.lang.Exceptionpublic T getNextInSequence(T current, boolean move_up)
getNextInSequence in interface uk.ac.ed.epcc.webapp.model.period.SequenceManager<T extends AllocationFactory.AllocationRecord>public void setStart(T period, java.util.Date d) throws java.lang.Exception
setStart in interface uk.ac.ed.epcc.webapp.model.period.SequenceManager<T extends AllocationFactory.AllocationRecord>java.lang.Exceptionpublic void setEnd(T period, java.util.Date d) throws java.lang.Exception
setEnd in interface uk.ac.ed.epcc.webapp.model.period.SequenceManager<T extends AllocationFactory.AllocationRecord>java.lang.Exceptionpublic boolean isEmpty(uk.ac.ed.epcc.webapp.time.TimePeriod period,
PropertyContainer sequence)
throws java.lang.Exception
java.lang.Exceptionprotected void addCreationValidator(uk.ac.ed.epcc.webapp.forms.Form f)
addCreationValidator in class AllocationFactory<T extends AllocationFactory.AllocationRecord>public void canChangeStart(T current, java.util.Date d) throws uk.ac.ed.epcc.webapp.forms.exceptions.ValidateException
canChangeStart in interface uk.ac.ed.epcc.webapp.model.period.SequenceManager<T extends AllocationFactory.AllocationRecord>uk.ac.ed.epcc.webapp.forms.exceptions.ValidateExceptionpublic void canChangeEnd(T current, java.util.Date d) throws uk.ac.ed.epcc.webapp.forms.exceptions.ValidateException
canChangeEnd in interface uk.ac.ed.epcc.webapp.model.period.SequenceManager<T extends AllocationFactory.AllocationRecord>uk.ac.ed.epcc.webapp.forms.exceptions.ValidateException