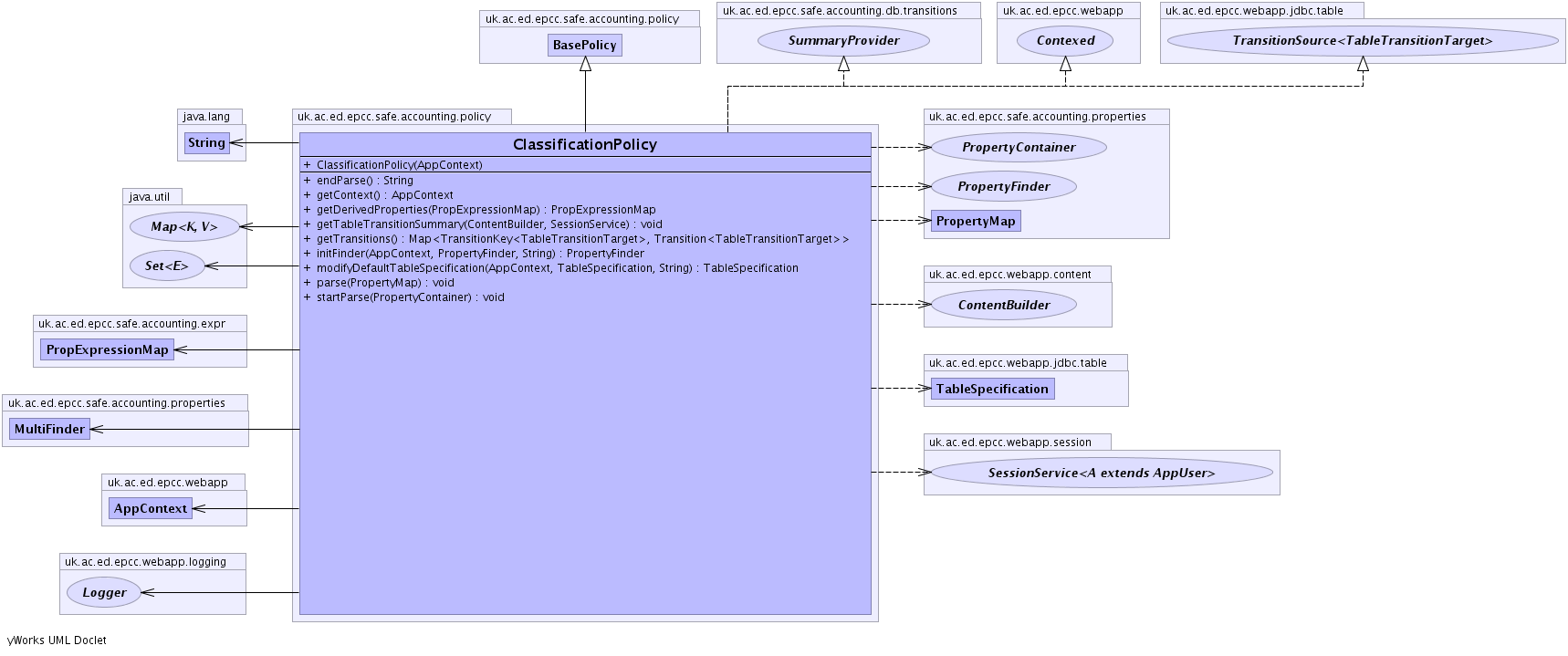
public class ClassificationPolicy extends BasePolicy implements uk.ac.ed.epcc.webapp.Contexed, uk.ac.ed.epcc.webapp.jdbc.table.TransitionSource<uk.ac.ed.epcc.webapp.jdbc.table.TableTransitionTarget>, SummaryProvider
NameFinder.| Modifier and Type | Class and Description |
|---|---|
class |
ClassificationPolicy.AddClassifierAction |
class |
ClassificationPolicy.AddClassifierTransition |
class |
ClassificationPolicy.DeleteClassifierAction |
class |
ClassificationPolicy.DeleteClassifierTransition |
class |
ClassificationPolicy.RegenerateClassifierAction |
class |
ClassificationPolicy.RegenerateClassifierTransition |
| Constructor and Description |
|---|
ClassificationPolicy(uk.ac.ed.epcc.webapp.AppContext c) |
| Modifier and Type | Method and Description |
|---|---|
java.lang.String |
endParse()
End a batch parse this de-allocates any temporary storage and
and perform any final operations.
|
uk.ac.ed.epcc.webapp.AppContext |
getContext() |
PropExpressionMap |
getDerivedProperties(PropExpressionMap previous)
return a set of derived property definitions.
|
void |
getTableTransitionSummary(uk.ac.ed.epcc.webapp.content.ContentBuilder hb,
uk.ac.ed.epcc.webapp.session.SessionService operator) |
java.util.Map<uk.ac.ed.epcc.webapp.model.data.transition.TransitionKey<uk.ac.ed.epcc.webapp.jdbc.table.TableTransitionTarget>,uk.ac.ed.epcc.webapp.forms.transition.Transition<uk.ac.ed.epcc.webapp.jdbc.table.TableTransitionTarget>> |
getTransitions() |
PropertyFinder |
initFinder(uk.ac.ed.epcc.webapp.AppContext c,
PropertyFinder finder,
java.lang.String table)
Generate a PropertyFinder that will find any PropertyTag generated by this class.
|
uk.ac.ed.epcc.webapp.jdbc.table.TableSpecification |
modifyDefaultTableSpecification(uk.ac.ed.epcc.webapp.AppContext conn,
uk.ac.ed.epcc.webapp.jdbc.table.TableSpecification t,
java.lang.String tag_name)
Modify the default table specification if appropriate
A null specification denotes that a table should not be auto-created.
|
void |
parse(PropertyMap rec)
Generate additional properties based on properties from the basic parse
and previously applied Policies
|
void |
startParse(PropertyContainer defaults)
Start a batch parse.
|
uniquepublic ClassificationPolicy(uk.ac.ed.epcc.webapp.AppContext c)
public void parse(PropertyMap rec) throws AccountingParseException
PropertyContainerPolicyparse in interface PropertyContainerPolicyparse in class BasePolicyAccountingParseExceptionrec - PropertyMap being modifiedpublic java.lang.String endParse()
PropertyContainerUpdaterendParse in interface PropertyContainerUpdaterendParse in class AbstractPropertyContainerUpdaterpublic void startParse(PropertyContainer defaults) throws uk.ac.ed.epcc.webapp.jdbc.exception.DataException, InvalidPropertyException
PropertyContainerUpdaterstartParse in interface PropertyContainerUpdaterstartParse in class AbstractPropertyContainerUpdateruk.ac.ed.epcc.webapp.jdbc.exception.DataExceptionInvalidPropertyExceptiondefaults - properties constant for this accounting run.public uk.ac.ed.epcc.webapp.AppContext getContext()
getContext in interface uk.ac.ed.epcc.webapp.Contexedpublic PropertyFinder initFinder(uk.ac.ed.epcc.webapp.AppContext c, PropertyFinder finder, java.lang.String table)
PropertyContainerUpdaterAll properties defined at run-time should have their PropertyTag objects constructed by the time the first call to this method returns. As some parsers properties will generate different things depending on the other properties already in scope this method is passed a PropertyFinder for any properties that may already be in scope. This will include any default parameters specified when the data was uploaded and any properties generated from the database meta-data. Though it is perfectly legal to return a PropertyFinder that returns a superset of the generated properties the only requirement is that the returned finder can find any property that this classes parse method may actually generate values for. So Normally the contents of the super-finder are not included in the result unless these values are actually generated by the parse. If values are generated then a MultiFinder can be populated with the PropertyRegistrys from the generated properties
initFinder in interface PropertyContainerUpdaterfinder - PropertyFinder for the higher levels in the call chain.table - String name of the destination table in case per-table customisation is neededpublic PropExpressionMap getDerivedProperties(PropExpressionMap previous)
PropertyContainerUpdaterDefinitions are allowed for properties that are also generated directly in the parse phase. In this case the parse value should always be used by preference and the derived definition only provides a fall-back implementation if the parse value is unavailable. For example if not persisted in the database layer. This allows one parser/policy to specify a default implementation as a derived property definition which is then overridden by having the same property generated in a parse method of a different policy/parser
getDerivedProperties in interface PropertyContainerUpdatergetDerivedProperties in class AbstractPropertyContainerUpdaterprevious - Previous definitionspublic java.util.Map<uk.ac.ed.epcc.webapp.model.data.transition.TransitionKey<uk.ac.ed.epcc.webapp.jdbc.table.TableTransitionTarget>,uk.ac.ed.epcc.webapp.forms.transition.Transition<uk.ac.ed.epcc.webapp.jdbc.table.TableTransitionTarget>> getTransitions()
getTransitions in interface uk.ac.ed.epcc.webapp.jdbc.table.TransitionSource<uk.ac.ed.epcc.webapp.jdbc.table.TableTransitionTarget>public void getTableTransitionSummary(uk.ac.ed.epcc.webapp.content.ContentBuilder hb,
uk.ac.ed.epcc.webapp.session.SessionService operator)
getTableTransitionSummary in interface SummaryProviderpublic uk.ac.ed.epcc.webapp.jdbc.table.TableSpecification modifyDefaultTableSpecification(uk.ac.ed.epcc.webapp.AppContext conn,
uk.ac.ed.epcc.webapp.jdbc.table.TableSpecification t,
java.lang.String tag_name)
PropertyContainerUpdatermodifyDefaultTableSpecification in interface PropertyContainerUpdatermodifyDefaultTableSpecification in class AbstractPropertyContainerUpdaterconn - AppContextt - TableSpecification or null